被 NP 加速的流量
2025/10/29大约 2 分钟
被 NP 加速的流量
NP 会话
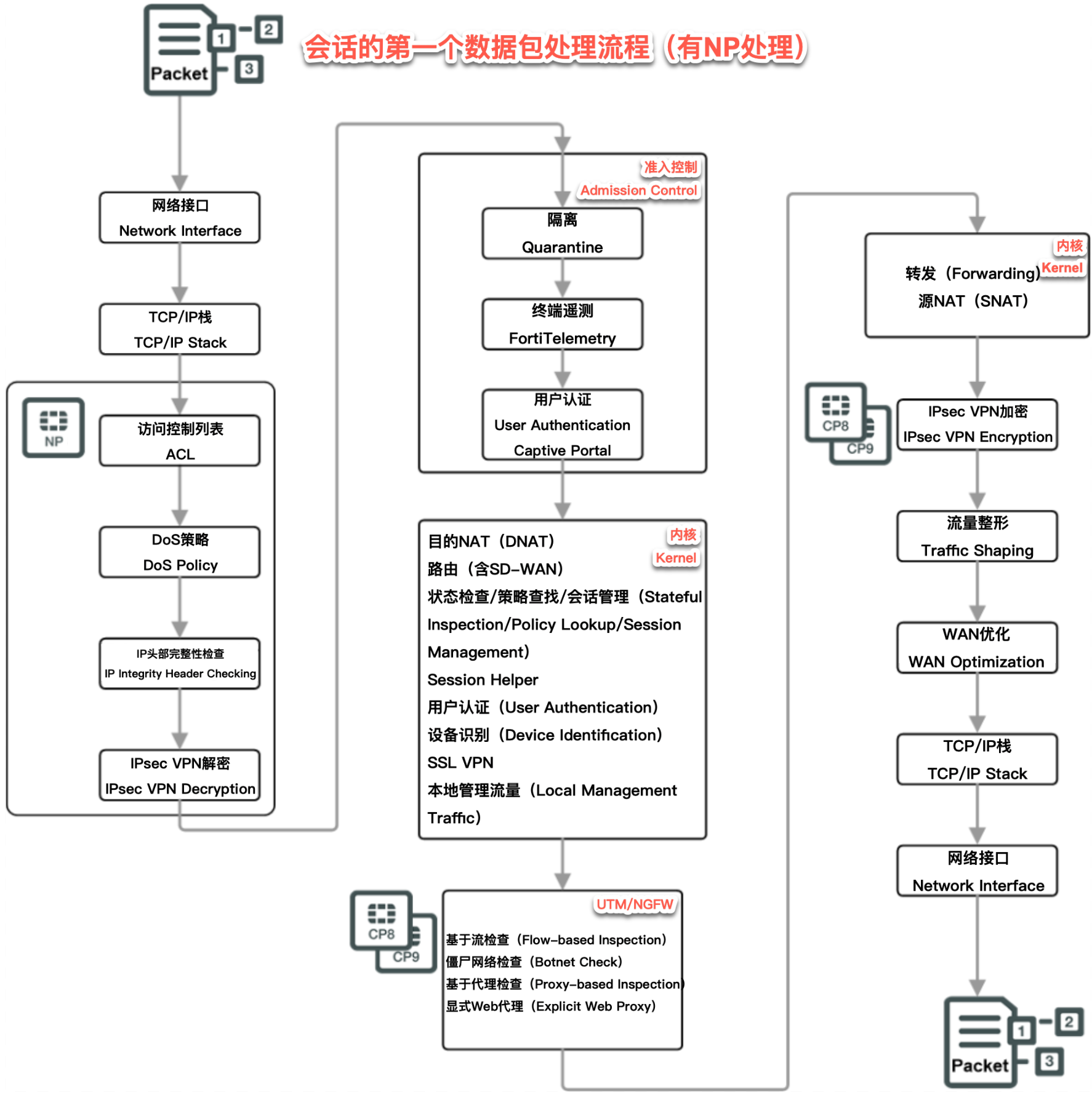
第一个数据包流程
配备 NP 处理器的 FortiGate,新会话的第一个数据包会判断是否可卸载(无基于代理 UTM/NGFW 时大多可卸载),其处理流程与“无 NP 加速设备”基本一致。后续数据包则进入简化的卸载流程。

已加速会话数据包流程
新会话第一个数据包处理完成后,后续数据包跳过路由、UTM/NGFW、内核,直接由 NP 转发,安全检查也由 NP 加速。

- 入站:网络接口 → TCP/IP 栈 → NP6 执行 DoS 检查/IP 完整性检查/ACL 检查。
- 处理:(若需)IPsec VPN 加密 → 流量整形 → WAN 优化。
- 出站:TCP/IP 栈 → 出口接口。
访问控制列表(ACL)
ACL 是 NP 的功能之一,在物理接口层(CPU 分析前)丢弃不合规 IPv4/IPv6 数据包,仅适用于 NP 接口。
- 优势:检查早、由 NP 执行,不占用 CPU 资源。
- 作用:在数据包到达 CPU 前阻断威胁,提升设备安全性。
NTurbo 的数据包流程
支持 NTurbo 的 FortiGate,可将基于流检测的 UTM/NGFW 会话卸载到 NP,进一步提升处理效率。在已卸载的基于流的 UTM/NGFW 会话中,首个数据包处理完成后,后续数据包将跳过路由和内核处理器。基于流的 UTM/NGFW 操作仍由 CPU 处理,同时将 IPSA 卸载模式匹配任务转发至 CP 处理器。

- 入站:网络接口 → TCP/IP 栈 → NP6 执行 IP 完整性检查。
- 处理:IPS 引擎通过 IPSA 卸载模式匹配 → (若需)IPsec VPN 加密 → 流量整形 → WAN 优化。
- 出站:TCP/IP 栈 → 出口接口。
- 威胁处理:检测到威胁则阻断会话,否则由 NP 转发。
- NTurbo 兼容性限制:启用以下功能时,基于流 UTM/NGFW 会话无法通过 NTurbo 卸载。
- DoS 策略。
- Session Helper。
- 大部分隧道类型(如 GRE)。