扩展 ISDB
扩展 ISDB
功能介绍
扩展 ISDB 允许您对现有的预定义 ISDB 中配置的 IP 和端口范围进行增加,实际上是编辑预定义类型的 ISDB 条目,并向其添加 IP 地址和端口范围。
扩展 ISDB 必须在 CLI 下配置,创建扩展的 ISDB 时,必须包含以下参数:
- IP 地址或 IP 地址范围
- 协议号
- 端口号或端口号范围(如果是没有端口号的协议,则不需要填写,如 ESP)
删除时必须从 GUI 的预定义 ISDB 中删除相关条目。
配置示例
config firewall internet-service-extension
edit <ID #>
set comment <comment>
config entry
edit <ID #>
set protocol <number #>
set dst <object_name>
config port-range
edit <ID #>
set start-port <number #>
set end-port <number #>
next
end
next
end
end
end网络需求
用户想禁止内网访问阿里云相关资源的流量,配置了安全策略阻断去往预定义 ISDB“Alibaba-Alibaba.Cloud”的流量。
但由于阿里云域名对应的 IP 一直在变化,预定义的 ISDB 还未来得及更新最新的 IP 地址和端口号,导致阿里云的个别资源仍然可以正常访问(如 www.aliyun.com )。


通过域名解析,找到仍然可以访问的资源为 42.59.1.232、42.59.1.234、42.59.1.231、42.59.1.233、42.59.1.229、42.59.1.236、42.59.1.230、42.59.1.235 的 443 端口。

查看解析到的 IP 所属的预定义 ISDB,可以看到没有属于任何一个预定义的 ISDB。
FortiGate # diagnose internet-service info root 6 443 42.59.1.235 Can not find Internet Service ID and name. ret=-1解决方法是通过在预定义的 ISDB 上使用扩展 ISDB,以扩充预定义的 ISDB。
配置步骤
配置需要在预定义的 ISDB 上扩展的 IP 资源的地址和地址组对象。
config firewall address edit "AliCloud_1" set subnet 42.59.1.232 255.255.255.255 next edit "AliCloud_2" set subnet 42.59.1.234 255.255.255.255 next edit "AliCloud_3" set subnet 42.59.1.231 255.255.255.255 next edit "AliCloud_4" set subnet 42.59.1.233 255.255.255.255 next edit "AliCloud_5" set subnet 42.59.1.229 255.255.255.255 next edit "AliCloud_6" set subnet 42.59.1.236 255.255.255.255 next edit "AliCloud_7" set subnet 42.59.1.230 255.255.255.255 next edit "AliCloud_8" set subnet 42.59.1.235 255.255.255.255 next end config firewall addrgrp edit "AliCloud_extension" set member "AliCloud_1" "AliCloud_2" "AliCloud_3" "AliCloud_4" "AliCloud_5" "AliCloud_6" "AliCloud_7" "AliCloud_8" next end配置一条扩展的 ISDB,edit 的 ID 填写预定义的 ISDB“Alibaba-Alibaba.Cloud”的 ID 号(该 ID 号可以在 GUI 中查询),引用上步配置的地址组,协议为 TCP,端口号为 443 端口。
config firewall internet-service-extension edit 6881402 set comment '' config entry edit 1 set protocol 6 config port-range edit 1 set start-port 443 set end-port 443 next end set dst "AliCloud_extension" next end next end防火墙策略中配置流入接口和源地址,在“目标地址”选项中选择“Internet 服务”,在“INTERNET 服务”分类中,选择预定义的 ISDB“Alibaba-Alibaba.Cloud”,动作选择“拒绝”,开启“记录拒绝流量”。

config firewall policy edit 9 set name "Deny_Extension_ISDB" set srcintf "lan" set dstintf "wan1" set srcaddr "all" set internet-service enable set internet-service-name "Alibaba-Alibaba.Cloud" set schedule "always" set logtraffic all next end将该条策略移动至上网策略之前。

结果验证
查询手动扩展的 IP 和端口所属的 ISDB,可以看到已被归类到预定义的 ISDB“Alibaba-Alibaba.Cloud”中。
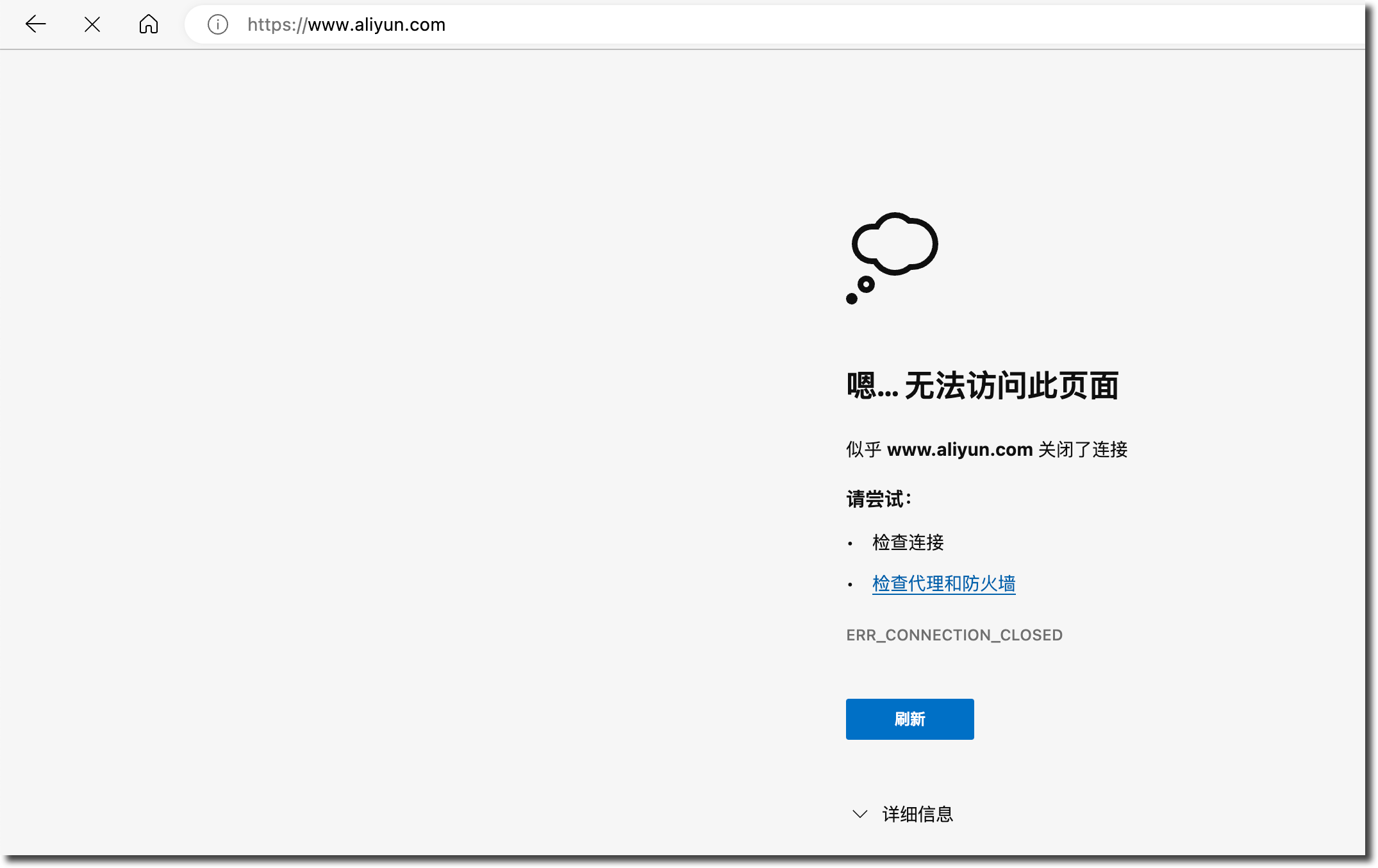
FortiGate # diagnose internet-service info root 6 443 42.59.1.235 Internet Service: 6881402(Alibaba-Alibaba.Cloud) country(0 Any) region(0 Any) city(0 Any)使用内网 PC 经过 FortiGate 访问 www.aliyun.com ,被阻断。

查看防火墙的流量日志,可以看到客户端访问 10.10.12.1 的 HTTPS 流量被阻断,目标 ISDB 识别正确。

禁用预定义 ISDB 中的 IP/端口
首先查询某个属于预定义 ISDB“Alibaba-Alibaba.Cloud”的 IP/端口。
FortiGate # diagnose internet-service info root 6 443 223.109.11.27 Internet Service: 6881402(Alibaba-Alibaba.Cloud) country(156 China) region(801 Jiangsu) city(26800 Wuxi)进入“策略 & 对象 → Internet 服务数据库”,编辑要删除内容的预定义 ISDB,这里以“Alibaba-Alibaba.Cloud”为例,双击或邮件选择“编辑”。

点击页面右侧的“View/Edit Entries”,

右键禁用 IP/端口所属的条目。


再次查询该 IP 地址/端口所属的 ISDB,可以看到没有属于任何 ISDB。
FortiGate # diagnose internet-service info root 6 443 223.109.11.27 Can not find Internet Service ID and name. ret=-1